Vereinfacht gesagt ist eine Datenbank ein abstraktes Sammelsurium von Informationen, welches von einem Anwendungssystem benötigt wird. Beschäftigt man sich mit der IT, studiert man zum Beispiel das digitale Forensik Fernstudium oder möchte einen Online-Shop erstellen, dann kommt man nicht drum herum, sich mit der Datenbanktechnik auseinanderzusetzen. Die größte existierende Datenbank ist übrigens archive.org, ein frei zugängliches digitales Langzeitarchiv.
Ein DBMS soll diese Nachteile eliminieren durch
...bedeutet eine (weitgehende) Unabhängigkeit von Daten mit ihren arbeitenden Programmen und Nutzern. Dies bedeutet, daß die physische Organisation der Daten für Dialoge und Programme transparent sein soll. Das heißt ein Programm muß sich nicht um die Datenstruktur und den Zugriffspfad kümmern.
Bezieht sich darauf, dass Anwenderprogramme sich nicht um die interne Speicherung und Verwaltung der Daten kümmern müssen. So sollten Datenbanktuning oder Erweiterung von Speicherstrukturen keine Auswirkungen auf Anwendungsprogramme haben.
besagt, dass ein Datenbestand und seine Zusammenhänge für verschiedene Anwendungen aus unterschiedlichen Perspektiven interpretiert werden können.
Anfragen an das DBMS müssen in akzeptabler Zeit beantwortbar sein. Aus diesem Grund müssen geeignete Organisationsformen zur Verfügung gestellt werden, nach denen die Daten effizient von externen Speichern gelesen und geschrieben werden können.
Im Falle eines Betriebsmittelsausfalles kann der interne Zustand der Datenbank in einen nicht definierten Zustand geraten. Das DBMS muss deshalb Funktionen bereitstellen, welche dies überwachen und gegebenenfalls reparieren - das so genannte Recovery.
Um sensible Daten zu schützen sind gewisse Vorkehrungen notwendig. Es muss möglich sein verschiedenen Nutzern auch verschiedene Rechte zuweisen zu können. Insbesondere Datensicherheit und Datenintegrität sind Gegenstand der Sparc Drei-Sichten-Architektur.
Ist das zentrale Hilfsmittel zur Herstellung einer Abstraktion eines gegebenen
Realweltausschnitts und den Einzelheiten der physischen Speicherung. Es umfaßt eine
Menge von Konzepten mit denen sich die Struktur einer DB beschreiben läßt.
| Struktur | Datentypen, Beziehungen, Bedingungen, welche von Daten erfüllt werden sollen (DDL) |
|---|---|
| Operationen | zur Beschreibung von Anfragen und Updates an eine Datenbank (DML) |
Schemata sind Modelle verschiedener Abstraktionsniveaus bzw. Ebenen, die durch eine Datenbankbeschreibungssprache so beschrieben sind, dass diese durch das DBMS verarbeitet werden können.
Hierarchisches Datenbanksystem, Netzwerksysteme und Relationales Modell.
Ein Record ist hier ein Knoten einer Baumstruktur, welche die Beziehungen zwischen dieses Records darstellt. Ein Knoten kann mehrere Nachfolger haben. Während einem Knoten mehrere Söhne zugeordnet werden können, kann er aber höchstens einen Vorgänger haben. Falls aus logischer Sicht zwei verschiedene Knoten den gleichen Record als Nachfolger haben, muss dieser mehrfach, also redundant, aufgeführt werden.
Technisch werden die Beziehungen zwischen den Records über Pointer realisiert. Der Zugriff erfolgt über eine geeignete Traversierung (z.B. Preoorder) der Struktur vom Wurzelknotens ausgehend.
Das hierarchische Modell erlaubt es, Datensätze mit variabler Länge (also mit Wiederholungsgruppen) einfach zu modellieren. Dazu wird ein Datensatz in einen Teil ohne und einen Teil mit Wiederholungsgruppen aufgeteil.
Einfügen, Löschen und Ändern kann immer nur im Rahmen der Hierarchie geschehen. D.h. es kann kein direkter Zugriff erfolgen, sondern nur über den Vater. Es ist also ein sequentielles Travasieren notwendig.
N:M Beziehungen sind nicht direkt abbildbar, weil die möglichen 1:n-Beziehnungen gerichtet sind von 1 zu n. Somit würde die Struktur keinen Baum sondern einen Graphen darstellen. Werden Datensätze an einer zweiten Stelle zur Verarbeitung erneut benötigt, müssen diese auch noch einmal im Modell auftreten. Das heisst, es herrscht Redundanz...
Um die Graphenbildung und Redundanzen zu vermeiden werden virtuelle Satztypen eingeführt. Dies wird vor allem bei der Implementierung der Bill Of Material (Stückliste) genutzt!
Netzwerksysteme sind den hierarchischen Systemen ähnlich. Sie müssen sich aber nicht der Baumstruktur beugen. Redundante Knoten sind hier auch nicht notwendig, da Link-Records eingeführt werden, welche die Mehrfachzuweisungen realisieren. Es werden ebenso Pointer zur Umsetzung der Beziehungen verwendet.
Beziehungstypen sind ausschließlich 1:1 oder 1:n und werden als gerichteter Graph zwischen den Satztypen dargestellt.
Die Bezeichnung Set drückt aus, daß zu jedem logischen Datensatz A ein Satz vom Typ
B gehört, zu dem alle Sätze gehören, die über A mit B in Beziehnung stehen. Es kann
aber auch Sätze geben die zu keinem andern Satztyp in Beziehung stehen.
Owner ist im hierarchischen Modell der Vater. Member ist im hierarchischen Modell der Sohn.
N:M Beziehungen werden in 1:n Beziehungen mit Hilfe eines Kettsatzes (Kett-Record)erzeugt, welcher in beiden Beziehungen als Member eingetragen wird. Daraus ergibt sich ein ungerichteter Graph, da man hin- und zurückgelangen kann.
Das Netzwerkmodell ist zwar leistungsfähiger als das Hierarchische Modell, lässt sich aber weitaus schwieriger Implementieren und Verarbeiten. Das Auffinden von Datensätzen ist wesentlich komplizierter, da durch das Netzwerk navigiert werden muss.
Currency bedeutet, daß Bezug auf die aktuelle Position im Netzwerk unter Verwendung interner Datenbankaktualitäts-Indikatoren genommen werden kann (Currency Indicators). Die Werte der Indikatoren können als datenbankinterne Schlüssel gesehen werden.
Dieses Modell verzichtet im Gegensatz zu den anderen auf Pointer zur Darstellung von Beziehungen. Daten werden ausschließlich über inhaltliche Angaben aufeinander bezogen. Die Entities einer Klasse werden in Form von Tabellen (Relationen) dargestellt, in deren Zeilen die Beschreibungen stehen. Die Struktur der Tabelle wird über die Spalten-Überschriften festgelegt. Eine Zeile einer Relation wird als Tupel bezeichnet.
Eine wichtige Eigenschaft für Attribute ist der elementare Charakter, d.h. es sind keine zusammengesetzten Attribute oder ähnliches erlaubt. Die gespeicherten Daten werden ausschliesslich über mengenorientiert verknüpft. Der Zugriff erfolgt über fünf grundlegenden Operationen:
Hier wird ein Entity-Typ durch eine Klasse mit den dazugehörigen Funktionen repräsentiert. Attribute der Klassen müssen nicht atomar sein, sondern bestehen aus Records, Listen oder Mengen. Durch das Prinzip der Vererbung kann die Struktur eines Entity-Typs an andere Klassen weiteregegeben werden. Binäre Beziehungen können durch mengenwertige Attribute modelliert werden.
class Person
type tuple (name : String, geb_datum : Date, kinder : list(Person))
end;
class Student inherit Person
type tuple (mat_nr : Integer, hoert : set (Vorlesung))
end;
class Vorlesung
type tuple (titel : String, gehoert_von : set (Student))
end;
Beispielquelle: Universität Osnabrück
| Externe Ebene | Umfasst verschiedene Sichten der Nutzer (z.B. ein SQL Statement) Diese Subschemata werden in einem externen Schema beschrieben, welches nur diesen Ausschnitt der konzeptuellen Schicht enthält und gegebenenfalls Teile verwehrt. |
| Konzeptuelle Ebene |
Repräsentiert die logische Gesamtsicht der Daten und ihrer Beziehungen
untereinander. Sie beschreibt also das, was in der Datenbank abgelegt werden
soll. Ferner werden auch Integritätsbedingungen und Zugriffsrechte
dokumentiert.
|
| Interne Ebene | Verwaltung der Daten als "interne Records" (Datensätze). Informationen über Art und Aufbau verwendeter Datenstrukturen und spezieller Zugriffsmechanismen. Sie lokalisiert die Daten auf den Sekundärspeichern und ist extrem eng mit dem Betriebssystem verknüpft (z.B. Wandlung logischer Adressen in physikalische) |
Transformationsvorschriften beschreiben, wie man aus einem konzeptuellen Modell ein internes bzw. externes Modell herleitet. Werden Änderungen an der Internen Ebene vorgenommen, so müssen nur die Transformationsregeln angepasst werden. Datenmodelle auf der 3-Ebenen Architektur basierend, gewährleisten ein hohes Maß an Datenunabhängigkeit.
Bei Änderungen des internen Schemas sind nur die Transformationsvorschriften zu ändern. Externe Sichten bleiben unbeeinflusst. Anders gesagt, beschreibt Physische Datenunabhängigkeit die Isolierung der Anwendungen von der physischen Dateiorganisation.
Die Anwendungen werden von der konzeptuellen Ebene der Modellierung isoliert. In Abhängigkeit von der Flexibilität der Transformationen können ggf. unterschiedliche Interpretationen der Daten in den externen Schemata niederschlagen.
Die Anwendung muss bei statischer Datenunabhänigkeit bei Änderungen im konzeptuellen oder internen Modell neu gebunden werden. (Erreicht durch Binden zur Übersetzungszeit)
Anwendungen sind von allen Änderungen völlig unabhängig. (Erreicht durch Binden zur Zugriffszeit)
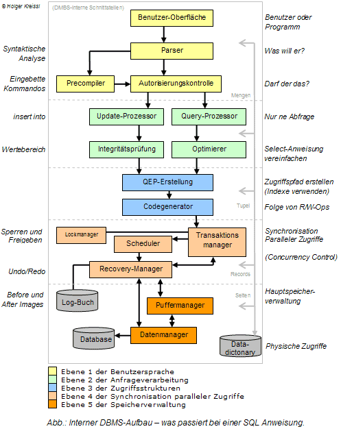
| Ebene 1 der Benutzersprache |
|
I/O-Prozessor nimmt Anfragen entgegen und gibt Ergebnisse und Fehler aus. Parser übernimmt syntaktische Analyse der Anfrage bzw. des Auftrages. Precompiler für eingebettete Kommandos. Autorisierungskontrolle in jedem Falle bevor es zu Ebene 2 geht! Weitergabe des Codes an Ebene 2 ( Update - oder den Query-Prozessor) durch die Autorisierungskontrolle (bei relationalen DB als Baum mit Operanden als Blätter und Operatoren als Knoten) |
| Ebene 2 der Anfrageverarbeitung |
|
Update-Prozessor: Änderungen in der Datenbank vornehmen Integritätsprüfung: semantische Korrektheit der DB = Konsistenz, deren Regeln beim Erstellen des Schemas definiert werden, wie z.B. höhe<>0 Query-Prozessor: nur Anfragen an Datenbank und somit keine Integritätsprüfung notwendig, dafür aber Optimierung Optimierer: versucht unnötigerweise komplizierte Benutzeranfragen zu vereinfachen Weitergabe des Codes an Ebene 3 durch den Optimierer |
| Ebene 3 der Zugriffsstrukturen |
|
Zugriffsplanerstellung Bestimmung eines Zugriffspfades aus den vorhandenen Zugriffsstrukturen (z.B. Indexe) Code-Erzeugung Erzeugung des Zugriffs- und Ausführungscodes, was immer nur eine Folge von Lese und Schreiboperationen (=Transaktionen) sind Weitergabe der Transaktionen an die Transaktionsmanager |
| Ebene 4 der Synchronisation paralleler Zugriffe |
|
Transaktionsverwaltung: Synchronisation parallel ablaufender Transaktionen durch Verzahnung, da Nutzer einer DB nie exklusiven Zugriff hat. Kein sequentieller Ablauf, da sonst kurze Transaktionen gegebenenfalls lange warten müssen, obwohl diese in disjunkten Teilen arbeiten Scheduler: Synchronisation der zeitlich überlappten Transaktionen (Concurrency Control) Recovery-Manager: Transaktionen werden nach "Alles oder Nichts" Prinzip bearbeitet. Wird eine Transaktion nicht beendet, stellt der Recovery Manager den Urzustand der DB mit Hilfe des Log-Buches wieder her. (auch nach Hardwarefehlern o.ä.) |
| Ebene 5 der Speicherverwaltung |
|
Buffermanager Hauptspeicherverwaltung für jede Transaktion Data-Manager mit Geräte- und Sekundärspeichermanager führt die physischen Zugriffe aus Nutzung von Betriebssystem Funktionen |
| Alle Ebenen sind mit dem Data-Dictonary verbunden! |
Metadaten bzw. Beschreibungen der Daten und somit der Schemata werden im Data Dictonary gespeichert. Datenbank selbst und das interne Logbuch der Datenbank sind zwei weitere zentrale Systemkomponenten.
Es enhält unter anderem...
Er stellt einen Pool von Ausführungsoperatoren sowie Mechanismen für deren Kommunikation und Synchronisation (zB. Pipes) zur Verfügung. Im Grunde ist der Anfrageprozessor dafür verantwortlich die algebraischen Ausdrücke auf physischer Ebene zu verarbeiten. Dabei wird optimiert durch Parallelverarbeitung mehrerer Prozesse. Ein Prozess schreibt ein Zwischenergebnis in ein File und eine andere Prozess nimmt diese Zwischenergebnisse heraus zur Fortsetzung der Operation.
Datenmanager, Zugriffsmanager und Systempuffermanager stellen die wichtigsten Dienste im DBMS dar...
Der Datenmanager ist die Mengenschnittstelle. Er übersetzt und optimiert die Anfragen, Integritäts- und Zugriffskontrollen.
Stellt eine 1-Tupel-Schnittstelle dar. Er ist verantwortlich für Einfügen/Löschen/Suchen und Ändern von Tupeln. Er stellt Operatoren für Schemata und Transaktionsmanagement bereit.
Der Systempuffermanager ist die Seitenschnittstelle, welche bei Bedarf neue Seiten vom Betriebssystem anfordert (pinned pages).
Vollständigkeit in Bezug auf den nachgebildeten Umweltausschnitt!
ist gegeben, wenn die Konzepte des betreffenden Datenmodells korrekt verwendet werden und das Schema syntaktisch und semantisch Korrekt ist.
in Bezug auf einmaliges vorkommen verschiedener Anforderungen. Gleichzustellen mit Redundanzvermeidung, welche aber manchmal z.B. durch Normalisierung, sogar erwünscht ist.
durch z.B. ER-Diagramme (symmetrisch etc) und selbsterklärende Entity-Bezeichnungen.
durch gute Modularisierung und Dokumentation des Schemas.
Die Schritte errinnern sehr an das veraltete Wasserfallmodell der Softwaretechnik!
Eine Entity beschreibt ein wohlunterscheidbares Objekt der realen Welt welche mit anderen Objekten in Beziehung stehen. Entity-Typen beschreiben Klassen von Objekten bzw. Entities gleicher Charakteristika und Eigenschaften, aber unterschiedlicher Ausprägungen. Entities werden über Schlüssel identifiziert.
Quantifizierungen werden im ER-Diagramm auf den Verbindungslinien angebracht und beschreiben die Art der Beziehung (1:n,1:1 oder m:n).
Schwache Entities sind solche, welche nicht durch ihre eigenen Attribute eindeutig identifizierbar sind und somit nicht autonom existieren können. Sie werden im ER-Diagramm durch doppelt gerahmnte Rechtecke dargestellt.
Mit Aggreagation bezeichnet man die Zusammenfassung verschiedener Objekte zu einer Objekthierarchie, welche dann für bestimmte Betrachtungen als Ganzes bzw. als Einheit betrachtet wird. Im ER-Diagramm werden einem obergordneten Entity-Typ mehrere Entity-Typen untergeordnet, um eine Part-Of Hierachie herzustellen.
als Generalisierung wird die Zusammenfassung ähnlicher Objekte zu einem generischen Objekttyp verstanden. Die Is-A Relation ist ein wesentliches Element der Generalisierung. Dabei werden Attribute von Entities weiter oben in der Hierarchie an die Entities nach unten hin vererbt. (Bsp: Student (Matr) IS-A Uni-Mitglied (Name))
Gespeicherte Informationen in Datenbanken sind normalerweise bestimmten Randbedingungen unterworfen. Sinn und Zweck ist, die gültigen Zustände aus der Menge aller möglichen Zustände einer Datenbank herauszufiltern. Sind die semantischen Bedingungen der jeweiligen Anwendung und werden zur Entwurfszeit der Datenbank erstellt.
Integritätskontrolle soll semantische Fehler und sinnlose Zustände der Datenbank verhindern. Sie wird in der Regel dem DBMS überlassen, welches über einen speziellen Monitor die Integrität der DB überwacht. Dies hat den Vorteil, dass im Grunde alle Transaktionen problemlos gestartet werden können und selbst ad-hoc Benutzer sich nicht um die Integrität der DB kümmern brauchen.
Entstehen durch Festlegung des jeweiligen Schemas definierte Regeln. Bsp: Jahr beetween 1900 and 2030
Referentielle Integrität ist die Integrität von Fremdschlüsseln, die gegeben ist, wenn der Fremdschlüssel entweder nur Nullwerte oder ausnahmslos keine Nullwerte enthält. Falls keine Nullwerte exisitieren gibt es in beiden Relationen ein Tupel, wo Fremdschlüssel und Schlüssen übereinstimmen. Falls die Referentielle Integrität nicht gegeben ist würde bei Änderungen zu Inkonsistenten kommen
Sind halbdynamische Bedingungen und schränken die möglichen Übergangszustände ein.
Sind temporale Bedingungen und schränken als Verallgemeinerung der transitionalen Bedingungen die möglichen Zustandsfolgen ein.
Assertions und Trigger sind Mittel zur Integritätskontrolle. Assertions werden durch "check" geprüft. Eine Assertion bildet meist eine Mengendifferenz und prüft, ob eine gültige Teilmenge vorliegt. Bsp:
create assertion GueltigesFachgebiet Check ( not exists (select distinct Fachgebiet from Lektor Except select distinct Fachgebiet from Buch) )
Die Behanldung kann entweder immediate oder deferred (verzögert) erfolgen.
Trigger sind benutzerdefinierte Prozeduren, die automatisch bei Erfüllung einer bestimmten Bedingung vom DBMS gestartet werden. Diese Prozeduren können BEFORE oder AFTER gesteuert sein. Before-Trigger werden oft genutzt, um Berechnungen vorzunehmen, um diese in die Integritätsprüfung aufzunehmen. After-Trigger eignen sich besonders gut, um Änderungen in Tabellen zu loggen, um z.B. Change Notes abzuspeichern.
Trigger z.B. werden gestartet, wenn eine Integritätsverletzung aufgetreten ist, um diese zu beseitigen. Aktive DBMS verfolgen diese Strategie viel intensiver.
Eine Relationenschema soll einen Entity-Typ oder einen Beziehungstyp beschreiben. Eine Relation sollte deshalb Informationen enthalten, die auch wirklich zusammengehören. Dabei ist es nicht einfach beiden Ansprüchen der beiden Kriterien zu genügen. Ein Datenbankschema ist die Menge aller Relations-Schemata.
Daten werden als Relationen durch Tabellen (Entitätsmengen) dargestellt. Dabei entspricht eine Zeile einer Entity und eine Spalte einem Attribut.
Ein Schlüssel einer Relation ist eine minimale Attributmenge die ein Tupel R D1 x D2 x .... x Dn (D sind Domains bzw. Wertebereiche) eindeutig identifiziert. Ein Relationsschema R(A1,....,An) spezifiziert eine Relation R mit den Attributen A1,....,An. Dabei ist jedem Attribut Ai ist ein Wertebereich dom(Ai) zugeordnet.
Mit einer Relationenalgebra oder einem Relationenkalkül...
Die Relationenalgebra definiert Operationen auf Relationen, die neue Relationen erzeugen
Selektion (Auswahl bestimmter Tupel), Projektion (Auswahl bestimmter Spalten), Vereinigung, Mengendifferenz, Kartesisches Produkt, Umbenennung
Verbund, Durchschnitt und Division lassen sich aus den Grundoperationen ableiten.
Beispiel: (ANGEST[ANGNR=ANGNR]ANG_PRO)[PNR=17][NAME]
Natural Join (nur gleiche Attributnamen) oder Teta Joins (mit Prädikat) werden auch innere Joins genannt (inner join). Bei ihnen gehen diejenigen Tupel der Argumentrelationen verloren, die keinen Join-Partner gefunden haben. Bei den äußeren Join-Operatoren (outer joins) werden - je nach Typ des Joins - auch partnerlose Tupel gerettet:
Durch ein Prädikat (eine Bedingung) wird die Menge der gewünschten Tupel beschrieben mit Hilfe einer Formel der Pradikatenlogik 1. Stufe unter Verwendung von Existenzquantoren, Allquantoren, And, Or und der Negation.
{t|q}, dabei ist t eine Liste von Attributnamen
q: Prädikat
z.B. {STUDENT.WOHNORT|STUDENT.MATRIKEL=22762}
Die Relationenalgebra stellt konstruktive Regeln zur Erzeugung neuer Relationen bereit, hier insbesondere die Grundoperationen (Vereinigung, Differenz, kartesisches Produkt, Selektion, Projektion) und zusätzlich die Operationen Join und Natural Join.
Der Relationenkalkül dagegen arbeitet mit deskriptiven Regeln. Mit seiner Hilfe wird die Menge der bei einer Abfrage gewünschten Tupel beschrieben indem eine Bedingung angegeben wird, die die Tupel erfüllen müssen.
Die Relationenalgebra erlaubt eine sichere Bestimmung des Ergebnisses im Voraus, da konstruktive Regeln verwendet werden.
Relationenalgebra: STUDENT[Name='Muller'][Matrikel]
Relationenkalkül: {STUDENT.Matrikel|STUDENT.Name='Muller'}
Beide werden als Relationenschemata dargestellt.
Wiederum ein Relation.
Auswahl der Spalten einer Tabelle ohne dabei doppelte Zeilen zuzulassen.
Auswahl von Entitäten (Zeilen) aus einer Relation (Tabelle) unter einer bestimmten Bedingung
Verbindet über die Vereinigung zweier oder mehrerer Attributmengen Relationen zur einer neuen Relation.
Der unqualifizierte Join ist die teuerste Operation in der Relationenagebra, denn er ergibt das kartesische Produkt zweier Mengen und bildet somit bei zwei Tabellen der Mächtigkeiten n und m eine neue Relation der Mächtigkeit nm!
Man beachte den logischen Zusammenhang, welcher Attribute und ihre Attributwerte untereinander haben. Zum Beispiel lässt sich durch einen fortlaufenden CD-Index in einer CD-Datenbank eindeutig eine CD bestimmen, da die dazugehörigen Attribute über diesen Schlüssel eindeutig definiert sind. Man sagt nun auch, dass alle restlichen Attribute vom CD-Index voll funktional abhängig sind. Also ist ein Primätschlüssel ein Beispiel für funktionale Abhängigkeit. Dabei ist das Auffinden von funktionalen Abhängigkeiten nicht immer einfach. (sie entstehen durch 1:n Kardinalitäten im ERD)
Voll funktional abhängig heißt, wenn B von keiner echten Teilmenge
von A abhängig ist. (Minimalitätsforderung)
Ein Attribut B ist von einem Attribut A funktional abhängig, wenn es zu jedem A genau ein B gibt.
Wenn zwei Tupel einer Relation gleiche Werte für alle Attribute in A haben und auch ihre B-Werte übereinstimmen, dann ist B von A funktional abhängig. Anders formuliert, bestimmen die A-Werte eindeutig die B-Werte.
Für funktionale Abhängigkeiten gelten folgende Eigenschaften:
Erweiterung Kontextunabhängigkeit
funktionaler Abhängigkeiten heißt, das man eine gegebene Relation durch ergänzende
Attribute erweitern kann, ohne die funktionalen Abhängigkeiten zu zerstören.
Gibt es mehrere funktionale Abhängigkeiten können diese in mehrere Relationen
geteilt werden und durch einen verlustfreien Join auch wieder hergestellt werden.
Anomalien entstehen durch Auftreten bzw. Nichterkennen von funktionalen Abhängigkeiten.
Ein neues Tupel kann erst eingetragen werden, wenn alle X Informationen vorliegen. Falls Nullwerte erlaubt sind, gibt es dann Probleme falls die fehlende Info zum Schlüssel gehört.
Wird eine Information aus der Relation entfernt, so gehen mehr Informationen verloren, als gewollt war. Tritt oft auf wenn in einer Relation mehr als eine Entity vertreten ist!
Falls eine Änderung der Daten vorgenommen werden muss, muss dies an mehreren Stellen in der Relation geschehen, da sonst die Konsistenz bedroht ist.
Normalformen dienen der Vermeidung von Anomalien und zur Vermeidung von Redundanz. Normalisierung heißt ein Aufteilen von Informationen in Relationen entsprechend ihrer Semantik.
LIEFER(Lieferant, Artikel,Adresse, Preis)
Lieferant ohne Artikel (bisher keine Lieferung) kann nicht berücksichtigt werden.
Löschen eines Artikels führt möglicherweise auch zum Verlust des Lieferanten.
Bei einer Preisänderung eines Artikels muß die ganze Relation durchsucht werden
In der 1.NF sind die Attributwerte sind unteilbar. (d.h. keine mengenwertigen Attribute) Die 2.NF besagt, jedes Nichtschlüsselattribut A von R ist voll funktional abhängig von jedem Schlüssel S von R (und nicht nur von Teilen des Schlüssels) und die 3.NF definiert, das für alle implizierten Abhängigkeiten S A mit A S gilt: S enthält einen Schlüssel oder A ist Schlüsselattribut(d.h. es gibt keine Abhängigkeiten zwischen Nichtschlüsselattributen einer Relation)
Die BCNF (Boyce Codd Normalform) ist so definiert, das für jede funktionale Abhängigkeit S A gilt: S enthält einen Schlüssel für R. (d.h. es gibt keine Abhängigkeit zwischen Nichtschlüsselattributen und Schlüsseln)
Unter Dekomposition einer Relation in mehrere, einer Normalform genügenden Relationen, versteht man eine Aufteilung der Ursprungsrelation, bei der keine Information verloren geht.
Die Aufteilung geschieht durch geschickte Projektionen, die durch natürliche Join-Operationen verlustfrei rückgängig zu machen sind.
Die Zerlegung eines Relationenschemas soll nicht mehr, aber auch nicht weniger Integritätsbedingungen (hier funktionale Abhängigkeiten) enthalten als die Ursprungsrelation.
Eine Relation ist in der ersten Normalform, wenn jeder Attributwert atomar ist, d.h. es gibt keine zusammengesetzten Attribute in Form von Arrays, Sets oder Aufzählungstypen.
Eine Relation ist in der Zweiten Normalform, wenn sie in der Ersten Normalform ist und jedes Nicht-Schlüsselattribut von jedem Schlüsselkandidaten vollständig funktional abhängig ist.
Ein Attribut Y ist von einem Attribut X funktional abhängig, wenn es zu jedem X genau ein Y gibt. Vollständig funktional abhängig bedeutet, daß das Nicht-Schlüsselattribut nicht nur von einem Teil der Attribute eines zusammengesetzten Schlüsselkandidaten funktional abhängig ist, sondern von allen Teilen.
Datenfelder, die von einem Schlüsselkandidaten nicht vollständig funktional abhängig sind, werden in weiteren T abellen untergebracht. Besteht der Primärschlüssel nur aus einem einzigen, so ist eine Relation in Erster Normalform automatisch in Zweiter Normalform.

Eine Relation ist in der Dritten Normalform, wenn Sie in der Zweiten Normalform ist und jedes Nicht-Schlüssel-Attribut von keinem Schlüsselkandidaten transitiv abhängig ist.

Eine Relation ist in Boyce-Codd Normalform, wenn jeder Determinant ein Schlüsselkandidat ist.
Ein Determinant ist eine Attributmenge, von der ein anderes Attribut vollständig funktional abhängig ist. Die Boyce-Codd-Normalform ist eine Weiterentwicklung der 3 NF. In der Dritten Normalform kann es vorkommen, daß ein Teil eines (zusammengesetzten) Schlüsselkandidaten funktional abhängig ist von einem Teil eines anderen Schlüsselkandidaten. Die Boyce-Codd-Normalform verhindert dies.
Anders gesagt: In der BCNF wird jedes Attribut welches ein Schlüssel sein könnte, zu einem Schlüssel gemacht.
Eine Relation ist in Vierter Normalform, wenn sie in Boyce-Codd Normalform ist und für jede mehrwertige Abhängigkeit einer Attributmenge Y von einer Attributmenge X gilt:
Ein Schlüssel bestimmt nicht nur ein Attribut X sondern eine ganze Liste einer Attributmenge X. Dann liegt eine mehrwertige Abhängigkeit vor. Die mehrwertige Abhängigkeit ist trivial, wenn sich die Tabelle nicht weiter zerlegen läßt.
Eine Relation R ist in Fünfter Normalform (oder Project-Join-Normalform), wenn sie in Vierter Normalform ist und für jede Join-Abhängigkeit (R1, R2, ..., Rn) gilt:
Eine Relation R genügt der Join-Abhängigkeit (R1, R2, ..., Rn) genau dann, wenn R gleich dem Join von R1, R2, ..., Rn ist. Eine Join-Abhängigkeit ist trivial, wenn ein Ri aus (R1, R2, ..., Rn) gleich R ist.
Das normalisierte Schema mit dem ER-Diagramm auf Korrektheit überprüfen.
Das Selektionskriterium. Im 1NF Modell beziehen sich Selektionskriterien auf atomare Werte. Im 2NF-Modell beziehen diese sich nicht auf einzelne atomare Werte sondern auf Mengen aus Werten des Attribut-Wertebereichs. Daraus ergeben sich zusätzliche Operationen, wie gleich und ungleich, and, or oder not...
Die Attributwerte eines Attributes einer Relation werden zu einer Menge zusammengefaßt, falls die Werte aller restlichen Attribute identisch sind.
Ist die inverse Operation zu Nest.
Bei dem NF2-Relationalen Datenmodell wird die erste Normalform aufgehoben. Attribut-Wertebereiche dürfen Mengen sowie Mengen von Mengen sein. Die erste NF ist ein Spezialfall mit atomaren Wertemengen.
Sind D1,D2,...,Dn atomare Wertebereiche (Domains) und ist eine Relation R eine Teilmenge von C1 x C2 x ... Cm, also eine Teilmenge der kartesischen Produkte der Wertebereiche, dann ist es gestattet, komplexe Wertebereiche als Potenzmenge der atomaren Wertebereiche zu konstruieren. Es sind aber keine Wertebereiche zugelassen, welche nur aus kartesischen Produkten bestehen!
Alle Information in relationalen Datenbanken müssen logisch in Tabellen dargestellt sein, insbesondere
Jeder Wert einer relationalen Datenbank muß logisch durch eine Kombination von Tabellenname, Primärschlüssel und Attributname (Spaltenname) auffindbar sein. Dies bedeutet, daß in einer Tabelle an jedem Schnittpunkt einer Zeile mit einer Spalte nur ein Wert stehen darf.
Tabellenname: Angestellte ; Primärschlüssel: Angestellter = Meier; Attributname: Gehalt = 5300
Nullwerte stellen in Attributen, die nicht Teil eines Primärschlüssels sind, fehlende Information dar und werden durchgängig gleich, insbesondere unabhängig vom Datentyp des Attributes, behandelt.
Man kann also nicht in numerischen Feldern bei fehlenden Daten das Feld leerlassen, und bei Textfeldern das Zeichen -- einfügen. Fehlende Informationen werden heute meist mit NULL bezeichnet.
Die Datenbankstruktur wird in derselben logischen Struktur wie die Daten gespeichert, also in Tabellen. Dazu muß die Struktur aller Tabellen, die zu einer Datenbank gehören, in einer Tabelle (dem Katalog) zugänglich sein. Diese Forderung bedingt, daß sich eine Änderung im Katalog automatisch in einer geänderten Datenbankstruktur auswirkt!
Ein relationales System enthält mindestens eine befehlsgesteuerte Abfragesprache, die mindestens die folgenden Funktionen unterstützt:
Alle Views, die theoretisch aktualisiert werden können, können auch vom System aktualisiert werden.
Hat man zwei Spalten A und B mit Zahlen, so kann man sich eine weitere Spalte definieren, die A*B enthält. Ändert man einen Wert in dieser Spalte, so kann daraus nicht der Wert der Spalten A und B bestimmt werden, da im allgemeinen aus dem Produkt zweier Zahlen diese zwei Zahlen nicht bestimmt werden können. Dieses View kann also theoretisch nicht aktualisiert werden.
Im allgemeinen kann nicht entschieden werden, ob ein View theoretisch aktualisiert werden kann
Abfrage- und Editieroperationen müssen als Operanden ganze Tabellen und nicht nur einzelne Sätze erlauben.
Der Zugriff auf die Daten durch den Benutzer muß unabhängig davon sein, wie die Daten gespeichert werden oder wie physikalisch auf sie zugegriffen wird. Dies bedeutet, daß Anwendungen nur auf die logische Struktur des Systems zugreifen dürfen.
Die Daten dürfen auf einem Datenträger durchaus hierarchisch gespeichert sein. Nur die logische Struktur der Datenbank muß relational sein. Ändert der Datenbankverwalter die physikalische Struktur, darf der Anwender davon nichts mitbekommen.
Anwendungen und Zugriffe dürfen sich logisch nicht ändern, wenn Tabellen so geändert werden, daß alle Informationen erhalten bleiben. (z. B. beim Aufspalten einer Tabelle in zwei Tabellen)
Alle Integritätsbedingungen müssen in der Abfragesprache definierbar sein und in Tabellen dargestellt werden. Das System muß mindestens die folgenden Integritätsbedingungen prüfen:
Ein Primärschlüssel muß eindeutig sein und darf insbesondere keinen Nullwert enthalten.
Zu jedem Fremdschlüsselwert existiert ein Primärschlüsselwert.
Anwendungen für eine nicht-verteilte Datenbank dürfen sich beim Übergang zu einer verteilten Datenbank logisch nicht ändern.
Wenn die oben beschriebenen Tabellen in einem Netzwerk auf zwei verschiedenen Rechnern gespeichert sind, darf sich bei der Anwendung nichts ändern, wenn die Tabellen irgendwann auf denselben Rechnern gespeichert werden.
Unterstützt ein relationales Datenbanksystem neben der High-Level-Abfragesprache eine Low-Level-Abfragesprache, so darf diese die Integritätsbedingungen der High-Level-Sprache nicht unterlaufen.
Die Low-Level Abfragesprache darf z. B. nicht direkt auf die physikalischen Eigenschaften der gespeicherten Daten zugreifen.
Somit ist bei deskriptiven Anfragesystemem im wesentlichen der Anfrageübersetzer und Optimierer des DBMS für eine effiziente Abarbeitung verantwortlich und nicht der Programmierer, wie bei prozeduraler Anfrage.
Hohe Komplexität der Übersetzung, da die AuswahlmächtigkeitEin typische Beispiel für prozedurale Anfragen beschreibt das Netzwerkmodell:
Es wird unterschieden zwischen prozeduraler Algebra und deskriptiven Kalkülen. Ein Ausdruck einer prozeduralen Sprache gibt indirekt immer mit an, wie d.h. durch Ausführung welcher Operationen das Ergebnis berechnet werden kann.
Aus einer oder mehreren Tupelmengen werden neue erzeugt. Anfragen werden in Form formaler Ausdrücke (der Relationenalgebra bzw. des Relationenkalküls) übermittelt.
Optimieren kann man die Relationenalgebra indem man die Anfragebäume optimiert. Selektion und Projektion werden in Richtung Blätter verschoben, um schon anfangs kleine Zwischenergebnisse zu erhalten.
Relationenalgebra ist stets in Maßstab für die Ausdrucksstärke einer Sprache. Falls eine Sprache so Ausdrucksstark ( d.h. es gibt zu jedem Ausdruck in der einen Sprache einen äquivalenten in der anderen) wie die Relationenalgebra ist, so ist diese Codd-Vollständig. SQL ist bspw. nicht-prozedural, d.h. der Fragesteller stellt eine Frage, gibt aber keinen Algorithmus zur Lösung vor. Dieser ist in der Sprache selbst enthalten.
Geben im Gegensatz zu prozeduralen Sprachen keine Berechnungsprozedur mit auf dem Weg, sondern nur eine Beschreibung der betroffenen Tupel der Ergebnisrelation.
Sie sind unter bestimmten Umständen Codd-Vollständig!
SQL ist eine nicht-prozedurale, mengenorientierte Sprache für Relationale Datenbanksysteme. SQL kann Relationen als Einheiten verarbeiten, verfügt aber z.Z. noch nicht über Steuerstrukturen wie Schleifen oder Case-Anweisungen. SQL kann interaktiv eingesetzt werden oder in einer Programmiersprache eingebettet sein. (embedded SQL)
SQL-Anweisungen teilen sich in zwei Sprachen:
Datendefinitionsprache, zum Vereinbaren von Datenstrukturen, wie Relationen, Zugriffspfade etc..
Datenmanipulationssprache, zum Verarbeiten der Daten durch Einfügen, Löschen oder Updates.
SELECT * FROM relation [WHERE Bedingung];
Bedinung ist durch Vergleichsoperatoren und den Anweisungen BETWEEN, IN, ANY und ALL definierbar.
SELECT name.attribut {,...}
FROM relation [Korrelation], relation [Korrelation]
WHERE bedingung
Durch die Korrelation ist es möglich Joins mit ein und der selben Tabelle durchzuführen.
Korrelation heißt nix anderes als zwei Variablen einzuführen, um die Tabellen unterscheiden zu
können. Um doppelte Tabellenzeilen zu Vermeiden verwende man SELECT DISTINCT!Um Tupel herauszufiltern, welche auf gemeinsamen Eigenschaften basieren, bietet SQL einige Möglichkeiten:
SELECT attribut, {...} FROM relation GROUP BY gruppenattribut {,...}
[HAVING bedingung]
AVG(A), COUNG(A),COUNT(*),MAX(A),MIN(A),SUM(A)
ORDER BY [ASC|DESC]
Seien R(A1,.....,An) und S(B1,....,Bm) Relationen.
R[Ai=Bj]S
SELECT A1,.....,An,B1,....,Bm FROM R, S WHERE Ai=Bj
Seien S(s1,..,sn,a1,..,am) und R(r1,..,rk,a1..am) Relationen mit gleichen Attributennamen a1..am die sowohl in S als auch in R vorkommen.
Select S.s1,...,S.sn,S.a1..S.am,R.r1,..,R.rkRelationenalgebra:
Where S.a1=R.a1,..,A.am=R.am
R NATJOIN S:=(RxS)[S.a1=R.a1,..,A.am=R.am]
[S.s1,...,S.sn,S.a1..S.am,R.r1,..,R.rk]
Diese Auto-Join genannte Operation gelingt mit Hilfe der Verwendung von Tupelvariablen: Relationenkalkül
RANGE ANGEST X
RANGE ANGEST Y
{Y.Name| (X.Gehalt > Y.Gehalt) (X.Name = Y.Vorgesetzter)}
Relationenalgebra:
Y[Y.Gehalt > X.Gehalt][X.Name = Y.Vorgesetzter]X [Y.Name]SQL:
SELECT Y.Name FROM Angest X, Angest Y WHERE X.Name
= Y.Vorgesetzter AND Y.Gehalt > X.Gehalt
Tupelvariablen sind immer dann nötig , wenn der Verbund einer Relation mit sich selbst gebildet werden soll oder dann, wenn bei einem Join von zwei verschiedenen Tabellen Attribute mit gleichen Namen auftreten.
Anders ausgedrückt: Immer dann wenn innerhalb einer Abfrage verschiedene Tupel derselben Relation betrachtet werden, braucht man Tupelvariable.
SQL wird direkt vom Datenmanager interpretiert.
Um nun mehreren Benutzern ein gleichzeitiges Arbeiten zu garantieren, sind alle Schritte bis 5 reentrant. D.h. sie können parallel ablaufen. Jeder Auftrag bekommt einen Platz im Buffer und wird abgearbeitet, wenn es an der Reihe ist. Hier kann es zur Synchronisationsproblemen kommen. Man kann den Buffer als Cache sehen. Schreibt der Prozess geänderte Daten in die DB zurück, muss womöglich ein Update eines anderen Pufferbereiches ausgeführt werden, da dieser sonst noch das falsche Datum trägt. Dies wird meist, wie aus Rechnerarchitektur bekannt, über Dirty-Bits in den einzelnen Seiten des Buffers geregelt. Wird eine Seite benötigt, wird das Dirty-Bit interpretiert und gegebenenfalls die Seite neu von der Platte in den Puffer geladen.
Beispiel: R(A,D), S(B,C); Gesucht R[A=B]S
Durch algebraische Optimierung, kann vor Ausführung des Codes schon optimiert werden, in dem Umformungen auf Basis der Relationenalgebra vorgenommen werden. Join-Operationen sind in der Regel sehr teuer. Dagegen sind Selektion und Projektion relativ billige Operationen.
Man unterscheidet das naive Vorgehen (einfach laut Klammerung auflösen) und das optimierte Vorgehen, indem die Anfrage so umformuliert wird, dass wenig aufwendige Operationen bevorzugt werden, um teuere Operationen mit kleinen Relationen ausführen zu können.
Anfrage > Parsen > Validierung > View-Resolution
> Optimierung > QEP > Code > Ausführung > Ausgabe
Auf Grund von Rechenregeln wird die Anfrage optimiert. Ist somit unabhängig vom DBMS.
Folgende Optimierungskriterien sind zu beachten:
QEP Erstellung und Optimierung der Datenorganisation und Implementierung.
Anfragen werden in Form von Operatorbäumen dargestellt. Er zeigt die zu bearbeitenden Relationen, die auszuführenden Operationen und die Präzedenzen (Aufrufreihenfolge) zwischen den Operatoren an.
sucht nach gleichen Werten der gemeinsamen Attribute in den zu verbindenden Relationen. Dabei muss für jedes Tupel der Relation A jedes Tupel der Relation B verglichen werden. Optimiert wird hier durch blockweißes Lesen der Daten. Somit entsteht quadratischer Aufwand.
Sortiert erst die Operanden anhand der Verbund-Attribute aufsteigend und
mischt anschliessend die gleichwertigen Attribute zur Ergebnisrelation.
Falls die Operanden-Relation schon sortiert ist, weil z.B. für Attribut A ein Index
existiert, ist das Verfahren dem Nested-Loop Join in jedem Fall vorzuziehen, da
dann der Aufwand nur noch linear ist...
Ist eine Einteilung der Relationen in Partitionen über eine Hashfunktion. Danach kann jede Partition einzeln betrachtet werden.
Es gibt vier grundlegende Prinzipien.
Wie soll das Speichern von Dateien erfolgen, die aus einzelnen Sätzen bestehen? Dabei geht es im Besonderem um Sätze/Blöcke, Arten der Primärorganisation und Sekundärorganisation, um Speicherstrukturen für Relationen und um verschiedene Join-Algorithmen.
Ein Satz besteht aus einer festen Anzahl von Feldern. Die Schlüssel werden analog zum Relationenmodell betrachtet und der Blockzugriff erfolgt über die Blockadresse. Das Speicherverwaltungsystem bietet den Zugriff auf Blöcke bestimmter Größe und verwaltet unbenutzte und gelöschte Blöcke.
Um Daten dauerhaft speichern zu können, wird ein Externspeicher benötigt. Diese sind um ein Vielfaches langsamer als Arbeitspeicher und Caches. Genau aus diesem Grund sind ausgeklügelte Strukturen und Zugriffsmöglichkeiten notwendig.
Eine Festplatte besteht aus mehreren übereinander liegenden Magnetscheiben. Diese Oberflächen sind in eine feste Anzahl von gleichgroßen Spuren eingeteilt. Übereinander liegende Spuren bilden Zylinder. Die Festplattenkapazität setzt sich dann in erster Linie aus Zylindern zusammen, welche genauso viele Spuren haben, wie es Oberflächen gibt. Jede Spur ist wiederum in eine feste Anzahl von Sektoren eingeteilt, welche die kleinsten adressierbaren Einheiten in einer Festplatte darstellen. So sind Informationen über Angabe von Zylinder, Oberfläche und Sektornummer abrufbar.
DBMS speichern ihre Tupel in Form von Records ab. Solche Records werden in Dateien abgelegt. Eine Datei ist eine vom Betriebssystem verwaltete logische Einheit. Relationale DBMS fassen aber oft ihre Daten in einer eigenen allumfassenden katalogisierten Datei zusammen.
Um die Effizienz zu erhöhen werden mehrere Sektoren zu Blöcken zusammengefasst. (oder auch Pages etc.) Der Vorteil dieser Herangehensweise ist, das DBMS durch die Nutzung von Blöcken unabhängiger von den Geräten werden.
Adressiert kann ein Block über die Adresse des ersten Sektors dieses Blockes werden. Wie so oft werden auch hier meist logische Adressen statt der physikalischen Adressen verwendet. Die logischen Adressen werden dann einfach durchnummeriert, um einen einfachen Zugriff zu gewährleisten. Der Vorteil an der logischen Adressierung ist, dass bei Umspeicherung nur die Umsetzungsfunktion zwischen logischer und physischer Adresse angepasst werden muss. So müssen die vielfach auftretenden Adressverweise in den Verwaltungsdaten im Gegensatz zur physikalischen Adressierung nicht aktualisiert werden.
Man unterscheidet physische, seitenbezogene und logische Adressierung. Die Adresse besteht aus zwei Komponenten: Adresse der Datei und Position innerhalb der Seite. Der Zugriffsmanager ermittelt die benötigte Seite. Diese wird vom Systempuffermanager angefordert, der diese bei Bedarf durch einen Betriebssystemaufruf vom Externspeicher anfordert.
Der Datenmanager fordert Tupel mit bestimmten Attributwerten an. Die Adressen werden dann über die Indizes vom Zugriffsmanager bestimmt.
Indexe werden verwendet, um die Abarbeitung der Zugriffspfade zu optimieren. Im einfachsten Fall sind alle Datensätze absteigend nach dem Primärschlüssel sortiert gespeichert. Um nun die Suche nach einem speziellen Datensatz zu beschleunigen, wird neben den Daten eine Art Inhaltsverzeichnis (Index) gepeichert. Ein Index hat immer die gleiche Struktur:
Index := (Primärschlüssel, Blockidentifikator)
Indexe sind in der Regel nicht dicht, d.h. sie enthalten nicht alle Schlüsselwerte des Primärschlüssels. Desweiteren können Indexe kaskadiert werden, was bei großen Datenbeständen sinnvoll erscheint.
Ist ein Index nicht dicht, wird bei einer Suche über den am naheliegensten Blockidentifikator zugegriffen und fort an sequentiell oder binär in diesem Block weitergesucht.

Die Hauptdatei enthält die Datensätze und die Indexdatei ermöglicht effizienten Zugriff nach Schlüssel.
Für ein sortiert gespeichertes File gibt es einen Index, welcher für die Werte dieses Schlüssels die Adressen der entsprechenden Tupel referenziert. Ein dünner Index hat zur Folge dass nach der Referenzierung eine Sequentielle Suche nach dem gewünschten Tupel folgt. Ein dichter Index ist eine eindeutige Abbildung der Schlüsselmenge auf die Tupel, was natürlich viel Speicher in Anspruch nimmt.
ISAM kann einstufig aber auch mehrstufig implementiert sein. Dabei liegen die Daten an den "Blättern" dieses mehrstufigen Indexes. Nach Löschoperationen kann es notwendig werden, die Verwaltungsdaten aus Performancegründen neu zu organisieren. Durch Einfügen können so genannte Überlaufketten entstehen. Um Überlauf bis zu einem gewissen Grad vorzubeugen, werden Blöcke beim Erstellen nicht vollständig gefüllt, um Spielraum bereitzustellen. (Speicherreserve)
So eignet sich ISAM ideal für große, statische Datenbestände. Bestände mit starken Schwankungen werden besser als B*-Baum repräsentiert, da dort der Index dynamisch an das Bestandsmaß angepasst wird.
Clustered ist eine Abart der indexsequentiellen Speicherung. Dabei ist die Hauptdatei nicht nach dem Primärschlüssel sortiert (Sortierung nach "Schlüsselfeld")! Die indizierten Felder der Hauptdatei dürfen in unterschiedlichen Sätzen den gleichen Wert annehmen. Das Einfügen, Suchen und Löschen erfolgt wie bei der indexsequentiellen Form.
Das Clustern mehrerer Dateien! Dabei werden Tupel verschiedener Relationen mit gleichen Werten in bestimmten Feldern (clustering attributes) in benachbarten Blöcken gespeichert, um somit Abfragen schneller durchführen zu können.
Nachteil ist aber, dass Relation auf mehrere Blöcke verteilt wird und somit bei Abfragen innerhalb einer Relation mehr Zugriffe notwendig werden, als ohne Clustering...
Suchanfragen welche nicht unmittelbar durch den physikalischen Schlüssel erschlagen werden können, machen in großen Datenbanken die Einrichtung von so genannten Sekundärindexen erforderlich. Ein Sekundärindex verwendet normalerweise individuelle Record-Adressen, weshalb nach Bestandsänderungen dieser Index auch angepasst werden muss.
ISAM hat den Nachteil, dass mit zunehmender Anfrage/Update Aktivität die Performance immer schneller abnimmt. Bäume haben logarithmische Komplexität und eignen sich deshalb ebenfalls zur Verwaltung der Indexe. Im besonderen Maße werden B-Bäume verwendet (jedes Blatt gleich Tief ist, wächst von unten nach oben, bestimmter Füllgrad für Knoten). B*-Bäume sind B-Bäume, welche nur an den Blättern einen bestimmten Füllgrad der Knoten verlangen, um den Baum im Speicher halten zu können.
Sie vereinen die Vorteile von ISAM und B-Bäumen, da sie erstens strikt zwischen Verwaltungsdaten und Bestand (an den Blättern) trennen und gleichzeitig dynamisch ihre innere Struktur nach Operationen anpassen bzw. reorganisieren.
Ein B*-Baum mit Parameter k wird charakterisiert durch folgende Eigenschaften:
Wie bei Hash üblich, wird über eine Hash-Funktion, deren Eingabewerte hier die Primärschlüssel sind, eine Speicheradresse direkt berechnet. Das Verfahren wird auch Streuspeicherverfahren genannt, da es die Datensätze im gesamten verfügbaren Speicherbereich verteilt.
Nun kann es vorkommen, dass zwei oder mehr Primärschlüssel auf den gleichen Block zeigen. Eine sogenannte Kollision entsteht. Aufgelöst wird dieses Problem entweder
Hashing eignet sich nicht, um Datensätze sortiert auszugeben oder Bereichsabfragen vorzunehmen. Dafür sind Indexstrukturen besser geeignet, da diese eine lexikografische Ordnung auf die Sätze definieren. Wenn bei Hashing eine Bereichsabfrage notwendig wird, müssen alle Datensätze gelesen werden!
Listen haben den Vorteil, dass sie eine vollständige Ordnung der Datensätze durch Zeiger implizieren. Unabhängig von der physikalischen Speicherung ergibt sich durch Listen immer eine logische Datei.
Der Nachteil ist aber, das bei n Elementen immer (n+1)/2 Datensätze zu durchforsten sind. Ausserdem kann es durch Einfügen oder Löschen passieren, dass die Liste sehr ungünstig im Speicherbereich verteilt wird, was sich negativ auf das Laufzeitverhalten auswirken würde.
Beispiel: Gesucht sind alle Personen mit der Eigenschaft
Mit eindimensionalen Suchstrukturen, müssten alle Abfragen einzeln mit je einer Komplexität von O(k + log n) vollzogen werden und anschließend die Teilmengen über Joins verbunden werden. Dies kann selbst bei Anfragen, welche nur geringe Datensätze zurückliefern sehr lange dauern.
Deshalb sind mehrdimensionale Suchstrukturen besser geeignet, da hier nicht ein-dimensionale-Schlüssel verwendet werden, sondern zwei oder mehr.
Grid Files (Gitter mit variabler Gittergröße) werden wie k-d-Bäume für mehrdimensionale Suchanfragen benötigt. Sie verzichten auf die lineare Ordnung der Records und auf die Auszeichnung eines physischen Schlüssels. Sie ordnen Records in einen mehrdimensionalen Record-Raum ein, dessen Koordinatenachsen von den linear geordneten Wertebereichen der gewählten Attribute bestimmt werden. Es wird also ein mehrdimensionaler Raum aufgespannt.
Durch die mehrdimensionale Partitionierung eines Suchraumes lasses sich sogenannte Breichsabfragen beantworten.
Erreicht wird dies (bei k-dimensionalen Tupeln) durch
zwei eindimensionale Skalen: welche die momentane Unterteilung der X- bzw. Y-Achse enthalten:
var X: array [0..max_x] of attribut_wert_x; var Y: array [0..max_y] of attribut_wert_y;
ein 2-dimensionales Grid-Directory, welches Verweise auf die Datenblöcke enthält:
var G: array [0..max_x - 1, 0..max_y - 1] of pointer;
K-d-Bäume sind spezielle binäre Suchbäume mit einem k-dimensionalen Suchschlüssel. Der mehrdimensionale Suchraum wird durch die Datenpunkte in d Dimensionen aufgeteilt. Die Daten werden unter Beachtung dieses Schlüssels im Suchbaum angeordnet, um so die mehrdimensionalen Bereichsabfragen effizient verarbeiten zu können.
Im 2-dimensionalen Fall gilt für jeden Knoten mit Schlüssel [x=y]:
| im linken Sohn | im rechten Sohn | |
| auf ungerader Ebene | alle Schlüssel <= x | alle Schlüssel > x |
| auf gerader Ebene | alle Schlüssel <= y | alle Schlüssel > y |
Suchanfragen beziehen sich oft nicht auf Primärschlüssel sondern auf nichtidentifizierende Attribute oder Attributkombinationen (Sekundärschlüssel), für die normalerweise nur eine sequentielle Suche des Datenbestandes zum Ergebnis führt. Ein weiterer Unterschied zu Primärschlüsseln ist, dass Sekundärschlüssel meist mehrere Datensätze identifizieren. Um das Problem zu Lösen werden Zugriffspfade für Sekundärschlüssel eingerichtet. Dafür gibt es zwei grundlegende Techniken:
Bei sekundären Pfaden wird also keine Umsortierung der Datensätze vorgenommen.
Sekundärindexe verweisen direkt auf Datensätze, wogegen Primärindexe meist auf Blöcke verweisen, welche die Datensätze enthalten.
Indiziere Attribute,
Indiziere nicht Attribute
Bei der Invertierung werden für Sekundärschlüssel separate Indexe angelegt. Eine Datei heißt invertiert bezüglich A, wenn für einen Sekundärindex A ein eigener Index angelegt worden ist.
Sekundärschlüssel bestehen im Gegensatz zu Primärschlüsseln aus Datensätzen variabler Länge. Der Vorteil ist, dass falls eine Datei für mehrere Sekundärschlüssel invertiert ist, Anfragen nach Kombinationen dieser Schlüssel ohne Zugriff auf die eigentlichen Datensätze möglich werden.
Multi-List-Strukturen erweitern die vorhandenen Datensätze um je ein Zeigerfeld pro Sekundärschlüsselattribut, welche entsprechend der der Schlüsselwerte zu einer logischen Folge miteinander verknüpft werden. Invertierung speichert dagegen die Indexwerte nicht in den vorhandenen Strukturen, sondern in zusätzlich angelegten Listen. (je eine Liste pro Sekundärschlüssel)
Eine hohe Selektivität ist vorhanden, wenn die Anzahl der durch den Schlüssel zu lesenden Datensätze sehr viel kleiner als die Gesamtanzahl der vorhandenen Datensätze ist.
Da Beziehungen zwischen Entities in einer Datenbank genauso enthalten sein müssen, wird es notwendig Verbindungen zwischen diesen Entities mit aufzunehmen.
Eine Verbindung realisiert eine Beziehung zwischen zwei Satztypen, so dass für jeden Satz der einen Beziehung alle zugehörigen Sätze der Anderen gefunden werden können, ohne auf andere Sätze als auf diese beiden zuzugreifen.
Dabei wird zwischen informationstragenden Verbindungen und nicht-informationstragenden Verbindungen unterschieden. Zweitere werden nur aus Effizienzgründen implementiert.
Ein Kettsatz ist ein "Verbindungssatz" mit einer eigenen Struktur (neuer Datentyp). Die Struktur besteht aus einem Tupel (s,t), welches eine Verbindung zwischen s und t beschreibt. Dabei enthät jeder Verbindungssatz zwei Zeiger, von denen der Erste auf den Listenkopf von s und der zweite auf den Listenkopf von t zeigt und alle Elemente verbindet deren zweite Komponente t ist.
Es gibt eine n:m-Beziehung zwischen verschiedenen Ojekten eines größeren Gesamtobjektes, welches wiederum Teil eines noch Größeren ist u.s.w... (Problem der Aggregation)
Man erstellt zwei separate Dateien. Beim Stücklistenproblem sind das Stammdatei (Daten) und Strukturdatei (Kettsatzdatei). Dabei enthält die Strukturdatei die Daten über die Bauteile (Nummer,Bezeichnung,Durchmesser...) und die Kettsatzdatei je einen Satz für jede Verbindung zwischen zwei Bauteilen.
Durch einzelne wenige fehlerhafte Daten kann der gesamte Datenbestand einer Datenbank zerstört werden. DBMS müssen deshalb einige Fehlersituationen selbstständig erkennen und entsprechend darauf reagieren.
Das Überprüfen von Randbedingungen für Attribut-Ausprägungen und das Überwachen von Beziehungen zwischen Tupeln sind zwei der wenigen Möglichkeiten des DBMS für den ersten Fall. Diese werden im Allgemeinen unter logischer Datenintegrität als Integritätsbedingungen bezeichnet.
Die wichtigste Komponente ist mit Sicherheit der Transaktionsmanager, welcher den Mehrbenutzerbetrieb abgleicht, um Kollisionen zu vermeiden.
Das DBMS muss unabsichtliche Fehlbedienungen oder auch beabsichtigte Fehleingaben erkennen und hier Kontrollmöglichkeiten besitzen, um die Zulässigkeit der Eingaben zu prüfen.
Die Bedingungen werden im konzeptuellen Schema definiert oder im DBMS selbst etwa durch Typprüfungen für Attributwertdomänen oder Bereichsprüfungen numerischer Werte.
Das Problem von Integritätsprüfungen ist die möglich hohe Komplexität. Es muss also ein Trade-Off zwischen Veränderung der Laufzeit, der Wahrscheinlichkeit von Integritätsverletzungen und der Korrektheitsanforderung der jeweiligen Umgebung getroffen werden.
Wenn mehrere Benutzer gleichzeitig an einer Datenbank arbeiten, können sie sich gegenseitig stören oder beeinflussen, wenn sie auf die selben Daten zugreifen. Auch wenn sich jeder Teilnehmer korrekt verhält, können durch Überschneidung von Operationen Fehler auftreten, welche die Datenbank in einen inkonsistenten Zustand versetzen könnten. Deshalb wird zur Aufrechterhaltung der operationalen Integrität eine Koordination der verschiedenen Operationen notwendig...
Deshalb wird hier der Begriff der Transaktion und der Synchronisation paralleler Transaktionen notwendig.
Eine Transaktion ist ein Benutzerauftrag, der die Datenbank von einem konsistenten Zustand in einen anderen ebenfalls konsistenten Zustand überführen soll. Eine Transaktion ist zwingend atomar, d.h. nicht unterbrechbar durch irgendwelche anderen Prozesse bzw. Transaktionen!
Es muss eine zeitlich verzahnte Verarbeitung verschiedener Aufträge möglich sein. Dabei muss ein gewisser Grad an Fehlertoleranz garantiert werden können.
Transaktionsverarbeitung = Concurrency-Control + Recovery-Manager Wichtigstes Prinzip bei der Transaktionsverarbeitung ist das Read-Write-Transaktionen Modell, welches eine Abstrahierung erlaubt und dadurch Fehlerverarbeitung und Umgehung erleichtert. Read-Write-Transaktionen führen wiederrum zu Schedules.
Ein DBMS könnte Konsistenz bewahren, wenn es alle ankommenden Transaktionen in einen Buffer legen würde, um sie dort sequentiell abzuarbeiten. Dies ist aber auf Grund extremer Wartezeiten nicht akzeptabel. Deshalb müssen Transaktionen so weit wie möglich Parallel verarbeitet werden. Dies kann ohne Bedenken geschehen, wenn folgende beiden Bedingungen zutreffen:
Phantome sind Objekte in einer Datenbank, welche zu einem bestimmten Zeitpunkt noch nicht existieren, die aber nicht illegal sind. Sie treten bei mehrphasigen Operationen, wie beim Erstellen von Statistiken auf. Wird in der ersten Phase eine Anzahl bestimmt, danach Datensätze hinzugefügt, so treten diese im weiteren Verlauf der Berechnungen als Phantome auf. Das DBMS muss dies irgendwie verhindern. Die Technik hierfür wird später erklärt. (Einführung von LOCK und UNLOCK)
Aus Sicht des Nutzers wird seine Anfrage (bzw. Programm) komplett oder gar nicht ausgeführt. Falls ein Fehler während der Ausführung auftritt, erscheint die Datenbank in dem Zustand, als wäre der Code nie ausgeführt worden. Der Recovery Manager biegt es wieder gerade.
Alle Integritätsbedingungen der DB werden eingehalten und die DB wird in einem konsistenten "Zustand" gehalten, falls sie vor Ausführung der Transaktion in einer solchen war.
Das Programm läuft völlig unabhängig von eventuell parallel laufenden Prozessen in einem gesicherten Pufferbereich ab. Zur Verarbeitung bekommt des Programm nur sichere konsistente Daten aus der DB. Die Isolation verhindert somit Konflikte im Mehrbenutzerbetrieb.
Falls eine "Befehl erfolgreich ausgeführt" Meldung angezeigt wird, muss sichergestellt sein, dass die geänderten Daten auch nach jedem Hard- oder Softwarefehler permanent in der Datenbank erhalten bleiben. Sogar wenn die Daten sich zu diesem Zeitpunkt noch im Puffer und nicht auf dem Sekundärspeicher befinden.
CPU-Intensität und I/O-Intensität.
Nein, die Daten sind erst nach EOT bzw. nach dem abschließenden Commit 'amtlich'. Falls eine Dokument zwischen BOT und EOT amtlich wäre, dann wäre im übrigen die Rücksetzbedingung verletzt.
Ziel ist eine verzahnte Ausführung aller Transaktionen, um Antwortzeit und Performance hoch zu halten. Dafür müssen serialisierbare Schedules erstellt werden. Ein Schedule ist dann serialisierbar, wenn er im Ergebnis äquivalent zu der möglichen seriellen Ausführung der Transaktionen ist. Auftretende Synchronisationsprobleme, wie Dirty Read, Lost Update und Inkonsistent Read müssen ausgeschlossen werden.
T1:read(a) -> T2:read(a) -> 1:read(b)
T1->T2->T3, also hier T1:read(a) -> T1:read(b) -> T2:read(a)
Desweiteren muss sichergestellt werden, daß die Transaktionen dem ACID-Prinzip genügen:
Eine Transaktion wird entweder vollständig oder gar nicht ausgeführt.
Eine Transaktion überführt einen konsistenten Zustand der Datenbank in einen anderen konsistenten Zustand.
Die Zwischenergebnisse gleichzeitig ablaufender Transaktionen dürfen jeweils für die anderen Transaktionen nicht sichtbar sein. D.h. keine Transaktion merkt, daß andere Transaktionen parallel zu ihr laufen. Dies impliziert, das eine Transaktion rücksetzbar ist.
Die Ergebnisse einer erfolgreichen Transaktion werden gegen Versagen der Hard- und Software gesichert und können nur durch eine weitere Transaktion wieder geändert werden.
Im klassischen Fall werden die Punkte Consistency und Isolation dadurch erreicht, daß man verlangt, daß die Transaktionen serialisierbar ablaufen. Verletzungen der Serialisierbarkeit müssen erkannt und verhindert werden. Hierfür gibt es prinzipiell zwei Kategorien von Verfahren, pessimistische und optimistische. Sperren gewährleisten Konfliktserialisierbarkeit (Reihenfolge von Konfliktbeteiligten bleibt in beiden Schedules gleich) und sind pessimistische Verfahren. Sie definieren sich durch zwei Phasen:
Deadlocks können auch beim strikten 2-PL entstehen. Nur Preclaiming kann Deadlocks ausschließen, da hier alle Sperren auf einmal und atomar gesetzt werden und keine Sperren nachträglich angefordert werden können. Deadlocks werden normalerweise nach Timeouts auf Zyklen im Wartegraphen geprüft und erkannt.
Dies ist die intuitivste Definiton. Zwei Abfolgen der gleichen Transaktionen sind äquivalent, wenn für alle möglichen Anfangszustände und Semantiken der Transaktionen die Endzustände jeweils gleich sind.
ist eine Verschärfung der Zustands-Serialisierbarkeit. Es wird zusätzlich verlangt, daß jede Leseoperation in den beiden 'Schedules' jeweils den Wert von derselben Schreiboperation erhält.
verlangt, daß die Reihenfolge jeweils zweier in Konflikt stehenden Operationen in beiden 'Schedules' gleich bleibt.
Eine Transaktion ist eine endliche Folge von Schritten oder Aktionen der Form read(x) oder write(x). Somit ist eine Transaktion ein Straight-line Programm von Lese und Schreiboperationen. Es wird die Annahme gemacht, das eine Transaktion keine internen Redundanzen aufweisst. D.h. jedes Datenobjekt wird nur einmal gelesen bzw. geschrieben. Read bzw. Write aktionen sind atomar und dürfen nicht unterbrochen werden.

Durch Hinzunahme von zwei Pseudoschritten zu den Schritten read und write, lassen sich Schedules modellieren:
| Commit | Transaktion erfolgreich beendet. Ergebnisse können für andere Prozesse freigegeben werden. |
|---|---|
| Abort | Transaktion aufgrund eines Fehlers vorzeitig abgebrochen. |
Vollständige Schedules sind Schedules, bei denen alle geöffneten Schritte terminiert werden und auch die Schritte a und c enthalten sind. Normale Schedules beinhalten dies normalerweise nicht, da aus Effizienzgründen bei Begin einer Transaktionsverarbeitung noch gar nicht alle Transaktionen vorhanden sind. Diese Treffen beim Scheduler ja eh Schrittweise ein...
Zwei Daten-Operationen stehen im Konflikt, falls sie auf demselben Objekt operieren und eine von ihnen schreibt.
Ein Schedule heißt seriell, wenn alle Schritte einer Transaktion unmittelbar hintereinander ablaufen. Zwei Schedules sind äquivalent, wenn sie die gleichen Transaktionen beherbergen und die gleiche Abhängigkeitsrelation besitzen. Ein Schedule heißt Konflikt-serialisierbar, wenn es für den Schedule einen äquivalenten seriellen Schedule gibt. D.h. wenn ein zeitlich verzahnter Schedule die gleichen Konflikte wie irgend eine serielle Abarbeitung aufweist, so kann dieser als Konsistenz bewahrend eingestuft werden.
Prüfen lässt sich dies mit einem Präzedenzgraph, welcher als Knoten die Transaktionen und die Kanten nach der zeitlichen Abarbeitung beinhaltet. Tritt in diesem Graph ein Zyklus auf, so ist der Schedule nicht Konflikt-serialisierbar. Die topologische Sortierung eines DAG's würde einen korrekten Schedule ergeben.
Ein Log ist eine Folge von Read bzw. Write Operationen auf ein bestimmtes Objekt x mit der dazugehörigen Transaktionsnummer als Index. Gibt es zwei Transaktionsfolgen T1 und T2, so könnte im Log für das Objekt a (log(a)) folgende Folge von Operationen stehen:
r1 w1 r2 w2
Dies heißt nichts anderes als:
In den einzelnen Logs muss eine eindeutige serielle Ausführung der Operationen möglich sein. Treten in zwei oder mehr verschiedenen Logs unterschiedliche Reihenfolgen auf wie z.B. r2 < r1, so ist das system nicht serialisierbar.
Überprüfen kann man die Deadlocks über den Wartegraphen, welcher sich leicht aus den Logs herstellen läßt.
Man stellt die einzelnen Logs auf und prüft den Wartegraphen. Ein Log ist eine Folge von Transaktionen auf ein bestimmtes Objekt. Folgendes Beispiel soll das Vorgehen erläutern.
Folgender Schedule ist gegeben:
S[r1(b),r2(b),w2(b),r2(c),r2(d),r3(b),r4(d),w3(a),w4(d),r5(a),r5(c),w2(c)]
| log(A) | log(b) | log(c) | log(d) |
|
w3 r5 |
r1 r2 w2 r3 |
r2 r5 w2 |
r2 r4 w4 |
Wie wir sehen enthält der Graph einen Zyklus. Dies bedeutet, daß die genannten Bedingungen in den Logs nicht gelten. Und zwar das die Reihenfolgen der Zugriffe in allen Logs gleich ist. Dies ist hier nicht der Fall. Denn was nicht sein darf, ist
T2 vor T3 kommt, T3 vor T5 komt und T5 vor T2 kommt
Deshalb erzeugen T2, T3 und T5 einen Deadlock.
Die oben erkläre Bedingung lässt sich auf Schedules übertragen. Ein Schedule ist ja nichts weiter als eine Folge von Read / Write Operationen, welche als Zusammenfassung aller Logs aufgefasst werden kann. Somit gilt in einer Schedule die Serialisierbarkeitsbedinung ebenso. Desweiteren kann man aus einer Schedule die einzelnen Logs herleiten.
Ein Schedule ist nicht serialisierbar, wenn sein Graph bestehend aus den Transaktionen und den gerichteten Kanten, welche den Ablauf beschreiben, einen zyklus enthält.
Wenn beide auf das selbe Objekt zugreifen und eine von beiden eine Schreiboperation ist.
Weil solche Prinzipien nicht die Reihenfolge der Transaktionen beibehalten!
read1(x) > read2(x) > update1(x) > update2(x)
Das Update von Prozess 1 geht somit verloren.
Read1(x) > Update1(x) > Write1(x) > Read2(x) > Update2(x) > ABORT1 > Write2(x)
Prozess eins ließt ein Datum und speichert es zwischen. Prozess 2 dagegen, ändert das Datum erst danach und somit hat Prozess 1 den falschen alten Wert des Datums gelesen.
Vor dem Commit wird geprüft, ob eine Transaktion an einer nichtserialisierbaren Schedule beteiligt ist. Falls ja, dann wird die Transaktion abgebrochen. (abort) Die Prüfung auf Serialisierbarkeit wird auch certification bzw. validation genannt.
nicht-serialisierbare Schedules werden verhindert, v.a. durch Sperrverfahren, welche durch Sperren gemeinsamer Objekte gemeinsamen Zugriff verhindern (selten durch Zeitstempelverfahren).
In der Arbeitsphase sind nur lesende Zugriffe auf die Datenbank möglich (kein Rollback nötig). Die Zwischenspeicherung erfolgt in einen privaten Arbeitsbereich.
In der Validationsphase erfolgt die Prüfung auf Nicht-Serialisierbarkeit der entstandenen Schedule (Abhängigkeitsgraph hat Zyklen).
Konflikt zwischen zwei Operationen besteht wenn:
Zugriff auf dasselbe Objekt erfolgt, davon mindestens ein Schreibzugriff. Ty ist abhängig von Tx, gdw. es Operationen ax und by gibt die in Konflikt miteinander stehen und ax vor by in S ausgeführt werden soll.
Schreibphase: veränderte Objekte werden in die Datenbank geschrieben (Commit).Es genügt schreibende Zugriffe parallel ablaufender Transaktionen zu betrachten und mit den Lese- und Schreiboperationen der Transaktion für die die Validation durchgeführt wird zu vergleichen. Die Prüfung auf Zyklen erfolgt auch hier im Abhängigkeitsgraph.
| Knoten | Transaktionen, gerichtete Kanten zu jeweils abhängigen Transaktion |
|---|---|
| Abhängigkeit: | mindestens eine Operation steht im Konflikt mit einer vorher in der Schedule stehenden Operation einer anderen Transaktion. |
Durch den Einsatz von Synchronisationsverfahren:
Zwei-Phasen-Sperrprotokolle werden am häufigsten benutzt - vor allem Sperren bis EOT. Premclaiming wird dagegen kaum verwendet. Folgende weitere klassifikation ist möglich...
Alle Transaktionen können gleichzeitig das Datenobjekt lesen. Falls eine Transaktion ein Datenobjekt ändert, müssen die Anderen warten.
Die Änderung des Datenobjektes erfolgt erst auf einer Kopie, so dass andere Transaktionen das Datenelement trotzdem weiterhin lesen können. Erst bei Transaktionsende wird das Datenobjekt durch die Kopie überschrieben.
Das Überschreiben des Datenelements durch die Kopie kann beim RAX-Sperrverfahren erst erfolgen, wenn keine lesenden Transaktionen mehr auf das Datenobjekt zugreifen. Das RAC-Sperrverfahren läßt demgegenüber weiterhin das Lesen zu, da beim Transaktionsende eine Kopie des ursprünglichen Datenobjekts geschrieben wird, auf die im Bedarfsfall zugegriffen werden kann.
Dynamische Erzeugung serialisierbarer Schedules, um Mehrbenutzerbetrieb zu überwachen und zu regulieren.
Sendet der Scheduler ein Commit an den Recovery-Manager, so ist die Transaktion erfolgreich beendet worden. Dies bedeutet auch, daß alle Transaktionen im Scheduler initiiert werden. Wird ein Abort an den Recovery-Manager übermittelt, so weiß dieser, daß der Effekt nicht in der Datenbank sichtbar werden soll.
Der Lock-Manager ist Teil des Transaktionsmanagers, welcher die Lock- und Unlock-Prozeduren verwaltet und ausführt. Seine Aufgaben sind
Der Lock-Manager verwaltet seine Sperren in einer Tabelle, welche Einträge in der Form Objekt-ID, Transaction-ID und Modus (read,write,intentieren) enthält. Falls weitere Transaktionen einen weiteren Lock erfordern, werden diese an eine Warteschlange an die entsprechende Zeile angehängt.
Alle von einer Transaktionen benötigten Objekte werden vor Ausführung zusammen gesperrt. Notwendig dafür ist, dass alle notwendigen Betriebsmittel (hier read bzw write auf Objekte) vorher bekannt sein müssen. Eine andere weniger elegante Möglichkeit ist die des Timeouts. Nach einer definierten Wartezeit wird die Transaktion abgebrochen.
Verwaltet werden Sperren durch den Lock-Manager. Lock a=Objekt wird angefordert und unlock a=Objekt wird freigegeben. Alle Locks werden in einer Sperrtabelle eingetragen.
Wie müssen Sperren gesetzt und freigegeben werden, damit serialisierbare Schedules entstehen? Zwei-Phasen-Sperrprotokoll!
Welche Arten von Sperren benötigt man?
Datenbank - Area - Tabelle - Tupel/Seite(Lock-Escalation)
Deadlock-Behandlung (tritt bei exklusiven Sperren auf) wobei Schedules wechselweise auf Freigabe einer Sperreinheit warten
Livelock: durch wiederholt ungünstige Zuteilung von Sperren kann eine Transaktion permanent blockiert werden.
Bei Sperrenden Schedulern werden so genannte Locks verwendet, um den Zugriff auf gemeinsam genutzte Daten zu synchronisieren. Eine gesetzte Sperre bedeutet, daß das Objekt für andere nicht verfügbar ist.
Ein sperrender Scheduler unterscheidet zwischen:
Durch das exlkusive Sperren von Ojekten entsteht die Gefahr von Deadlocks. Desweiteren ist das Permanente Blockieren von Objekten möglich, wenn die Sperren ungünstig zugeteilt werden.
Ein Scheduler ist ein 2PL Scheduler, wenn
Somit ist genau nach den ersten Unlock Phase 1 (das Sperren) beendet und Phase 2 begonnen.
Falls ein Objekt mit einer Lese-Sperre versehen wurde, so ist es nicht exklusiv gesperrt, sondern im shared mode. Somit können andere Objekte auch Lese-Sperren auf das Objekt referenzieren.
Falls das Objekt mit einer Schreib-Sperre versehen wurde, so ist es im exclusive mode, d.h. exklusiv gesperrt. Somit können keine anderen Transaktionen Lese- oder Schreib-Sperren auf das Ojekt referenzieren.
Jede Transaktion setzt zu Begin ihrer Ausführung (BOT) alle Sprerren gleichzeitig. Nachteil dieses Verfahren ist es, daß alle Read- und Write-Sets vorher bekannt sein müssen. Dazukommt, daß falls ein Konflikt mit einer Sprerre Auftritt, die gesamte Transaktion warten muß, bis diese durch das Unlock der anderen Transaktion aufgelöst wird. Da dies selten der Fall ist, wird es wenig benutzt. Der Vorteil ist hier aber, daß Deadlocks umgangen werden, da diese nicht auftreten können.
Das Preclaiming wird kaum implementiert.
Alle gehaltenen Sperren einer Transaktion werden erst nach ihrem letzten Schritt aufgelöst. Dieses Verfahren ist von großer Bedeutung, da es ein isoliertes Rücksetzen von Transaktionen garantiert. D.h. im weiteren, daß eine Transaktion isoliert rückgesetzt werden kann, um danach wieder neu gestartet zu werden, ohne das andere Transaktionen beeinflußt werden. (ACID)
Man stelle sich zwei Transaktionen T1 und T2 vor. Das normale 2PL hätte bei folgendem Ablauf einige Probleme:
Deshalb wird das strenge 2PL verwendet, weil hier dieser Ablauf gar nicht erst stattfinden kann. T1 würde die Sperre auf das Objekt A bis zum Schluss halten, bevor T1 commited wird. Erst dann kann T2 das Objekt A sperren. Ein eventuelles Rücksetzen von T1 durch das Recovery hätte somit keine weiteren Folgen (kein Dominoeffekt möglich).
Dieses Verfahren soll von vornherein verhindern, dass Deadlocks entstehen können. Anstelle von Sperren, wird eine Transaktion mit einer drohenden Verletzung der Serialisierbarkeitskriterien abgebrochen und neu gestartet. Es gelten folgende Regeln:
Die Transaktionen arbeiten völlig ohne Synchronistation. Erst bei einem Commit wird der Abhängigkeitsgraph auf Serialisierbarkeit (=Zyklusfreiheit) geprüft. Falls Zyklen auftreten, wird die Transaktion abgebrochen. Implementation:
Aus Anwendungssicht ist dies die "eigentliche" Transaktion. Es werden alle benötigten Objekte gelesen und in einem gesicherten (isolierten!) Buffer hinterlegt. Die Verarbeitung der Objekte findet nun ausschließlich in diesem Bereich statt. So bleiben die Transaktionen für andere Prozesse vorerst unsichtbar.
Nach dem Ende der Lesephase wird nun geprüft, ob die beteiligten Transaktionen mit Transaktionen parallel laufender Prozesse in Konflikt geraten ist. Ist dies der Fall wird die Transaktion einfach abgebrochen. Da alle Transaktionen in einem gesicherten Bereich liegen, brauch dieser also nur wieder zur "Wiederverwendung" freigegeben zu werden.
War die Validierung erfolgreich werden alle Transaktionen aus dem Buffer in die Datenbank zurückgeschrieben. Die Transaktion ist hiermit beendet. (commited)
Allen Transaktionen wird beim Eintritt in die Validierungsphase eine Serialisierungsnummer zugewiesen. Es wird für jede beteiligte Transaktion geloggt, welche anderen Transaktionen in der Lesephase beendet werden. Über die von diesen Transaktionen geschriebenen Objekte wird Buch geführt.
Für alle Transaktionen die während der Lesephase dieser Transaktion beendet wurden, wird geprüft ob die Lesemenge geich der Schreibmenge ist. Sind die Mengen ungleich, so wird abgebrochen.
Nein, denn ohne Sperren (exlusiver Betriebsmittelentzug) können keine Deadlocks entstehen!
Das 2-PL ist nicht Deadlock frei. Erklärung dafür ist, daß Locks sich gegenseitig blockieren können, aufgrund der Vorbedingung, daß ein exklusiv gesperrtes Objekt, nicht mehrfach reserviert werden kann. Einmal im Deadlock, kann man ihn nicht einfach durch ein Unlock auflösen, da dann ja die nicht aufgerufenen Locks nicht mehr in Kraft treten könnten. Eine weitere Situation, wo Deadlocks entstehen können, sind Lock-Konvertions. Updaten 2 Transaktionen gleichzeitig ihr Lesesperren auf ein Objekt X zu Schreib-Sperren, kann dadurch auch ein Deadlock provoziert werden. Deadlocks können mit Hilfe von Timeouts oder Wartegraphen (Zyklus bedeutet Deadlock) erkannt werden.
Bei Sperrverfahren, wenn man 2-Phasen-Sperrprotokoll oder Sperren bis EOT verwendet.
Preclaiming, Zeitmarken auf Transaktionen (Abbruch im Falle der Deadlockgefahr durch Sortierung nach BOT)
Timeout und Prüfung des Wartegraphen auf Schlingenfreiheit oder Kombination beider Verfahren (Aufbau des Wartegraphen bei Timeout)
Ein Deadlock ist zyklisches Warten durch exklusive Zugriffs-Anforderung (exklusive Locks) mehrerer Schedules auf die gleichen Objekte (Betriebsmittel).
Livelocks entstehen, wenn nicht-serialisierbare Transaktionen immer wieder neu gestartet werden und somit eine ungewollte Iteration hervorufen wird.
Semaphore stellen bei Betriebssystemen den exklusiven Zugriff auf Betriebsmittel durch Prozesse sicher, dies garantiert im Falle der DB-Transaktionen aber keine Serialisierbarkeit! Exklusive Sperren machen Deadlocks erst möglich (siehe Deadlockvoraussetzungen bei Betriebssystemen)!
Rücksetzbarkeitsbedingung für Lesen: Transaktion T kann erst dann abgeschlossen werden, wenn alle Transaktionen, von denen T Daten gelesen hat, abgeschlossen sind.
Rücksetzbarkeitsbedingung für Schreiben: Eine Transaktion darf ein Objekt erst schreiben, wenn alle Transaktionen, die x zuvor geschrieben haben, abgeschlossen oder abgebrochen sind.
strikte Ausführung: Transaktion T darf ein Objekt x erst schreiben oder lesen wenn alle Transaktionen, die x geschrieben haben, abgeschlossen oder abgebrochen sind.
Die Erkennung erfolgt durch Prüfung des Wartegraphen auf Schlingenfreiheit- Die Behandlung kann durch Abbrechen der billigsten Transaktion bzw. durch den Einsatz von präventiven Synchronisationsverfahren erfolgen.
Bei Produktionsdatenbanken hat man es mit einer großen Zahl sich fortlaufend ändernder Objekte zu tun. Zwischen diesen Objekten bestehen nahezu beliebig komplexe Querbezüge. Die Anzahl der benötigten Sperren ist in der Regel unbekannt. Beim Preclaiming wird zudem die Parallelität der Transaktionen und damit die Gesamtperformanz eingeschränkt.
Pessimistische Verfahren garantieren die Serialisierbarkeit von Transaktionen, optimistische Verfahren stellen die Parallelisierung in den Vordergrund und brechen beim Eintreten eines Deadlocks eine der beteiligten Transaktionen ab.
Das Recovery System eines DBMS ist für die Fehlerverarbeitung zuständig. Dabei werden die Fragen geklärt, wie es Transaktionen bei Fehlererkennung abbrechen kann, ohne andere aktive Transaktionen zu beeinflussen oder wie sich das System nach einem Totalausfall wieder in einen stabilen konsistenten Zustand zurückversetzen kann.
Es gibt zwei Klassen von Transaktionen, welche beim Recovery unterschieden werden müssen.
Der Rücksetzmechanismus muß nun sicherstellen, daß alle Änderungen der DB einer not-commited transactions mit einer UNDO-Operation rückgängig gemacht werden und alle freigegebenen Operationen mit einer REDO-Operation erneut durchlaufen und permanent auf die DB übertragen werden.
Es gibt zwei Arten von Datamanagern. In-Place-Updateing bedeutet, daß immer eine Kopie der aktuellen Daten sich im Puffer befindet. Ein zweites Konzept hält immer eine weitere Sicherheitskopie im Buffer - die Schattenkopie. Das Konzept heißt Schattenkopiekonzept oder Defeered Updating.
Der Puffer enthält je Seite ein Dirty-Bit, falls die Seite mit der Originalseite auf dem Sekundärspeicher inkonsistent ist.
Er stellt sicher,daß alle Operationen atomar ausgeführt werden und konkurrierende Zugriffe synchronisiert werden. Aber der Scheduler ist es, welcher die Ausführungsreihe bestimmt.
Um nach einem Systemfehler erfolgreich ein restart durchführen zu können, ist ein Logbuch notwendig. Es gibt zwei grundlegende Log-Konzepte.
| Physischer Log | Logischer log |
|---|---|
| Enthält alle Informationen über die von Transaktionen geschriebenen Werte. (Transaktion, Before- und Afterimage) Die Einträge werden sortiert Log gespeichert. | Enthält eine Beschreibung der Operationen in deklarativer Art und Weise. Macht das wiederherstellen aufwendiger. |
Zusätzlich zur vollen wiederherstellung (Rollbacks), ist es notwendig, alle Listen (active, commit, abort) und auch die Zeiten BOT(t) und EOT(t) im Log zu sichern. So kann aufgeklärt werden, welche Operationen mit Undo- und welche mit Redo-Operationen zu bearbeiten sind.
Rollback ist das rückgängigmachen von Änderungen einer oder mehrerer Transaktionen in einer Datenbank. Dazu sind Informationen über den Datenbankzustand vor der Transaktion notwendig.
Vor jeder Veränderung eines Objektes wird dessen alter Zustand (eine Kopie des Originalobjektes) in eine Logfile geschrieben. Bei einem Rollback wird diese Logfile rückwärts gelesen und abgearbeitet. Während dieser Abarbeitung wird jedes beteiligte Objekt mit dem Altwert aus der Logfile wieder überschrieben (bzw. rückgesetzt).
Änderungen einer Transaktion werden erst in die Datenbank geschrieben, wenn die Transaktion beendet ist. (siehe optimistische Verdfahren der Serialisierbarkeit)
Rollback heißt hier, daß die Kopien einfach fallen gelassen werden. Diese Technik wird auch deferred update. ("verzögert", da alle Änderungen erst nach EOT in die DB geschrieben werden)
Bei einem System-Neustart muss das System alle zum Zeitpunkt des Zusammenbruchs aktiv gewesenen Transaktionen rücksetzen. Das sind die Transaktionen, welche keinen EOT Eintrag im Log stehen haben. Das Problem ist nun folgendes. Im Worst Case muss das Recovery alle Transaktionen bis zum Begin des Logfiles zurückverfolgen, um sicher zu sein, daß keine Transaktion vergessen wurde.
Abhilfe schaffen hier sogenannte Checkpoints:
Um das Korrekte arbeiten der Checkpoints gewährleisten zu können, muss sicher gestellt werden, daß bei EOT alle Objekte einer Transaktion auch wirklich auf die Platte geschrieben wurden, da sonst das EOT des Logfiles nicht als Beweis gültig wäre...
Hier werden alle laufenden Operationen (nicht Transaktionen) kurzzeitig beendet, um dann die Logfile mit einer Liste der aktiven Transaktionen in das Logfile zu schreiben. Da nur Operationen und nicht Transaktionen beendet werden, wird mit diesem Verfahren der Systemdurchsatz kaum beeinflusst.
Der Checkpoint wird erst gesetzt, wenn das DBMS stillsteht, d.h. alle Transaktionen in einem beendeten Zustand sind. Der Vorteil daran ist, dass das Recovery nie "hinter" einem Checkpoint notwendig werden würde. Nachteil ist aber zeitaufwendig.
Nach Abschluss einer jeden Transaktion wird ein Checkpoint geschrieben. Somit ist diese Variante ein Sonderfall der Ersten.
Ist das Schreiben der before-Images in umgekehrter Reihenfolge. Bei optimistischen Verfahren ist dies nicht nötig, da hier das Schreiben erst nach der Validationsphase erfolgt.
Im Log befindet sich ein Mitschnitt der Aktivitäten der Transaktionen.
Im physischen Log werden die Werte von Datenbankobjekten vor und nach Änderungen durch Transaktionen gespeichert (before-/after Image). Im Log wird eine Marke für BOT sowie EOT gesetzt. Für ein etwaiges Rollback vor EOT wird ein before Image im Log gesichert. Ebenso wird unmittelbar vor EOT noch ein after-Image der Transaktion ins Log geschrieben. Dies dient zum Recovery nach Speicherfehlern und zum Wiederholen von nach dem letzten Checkpoint beendeten Transaktionen z.B. nach Systemzusammenbrüchen.
Im logischen Log werden die durchgeführten Operationen gespeichert.
Die billigste Transaktion wird zurückgesetzt. Kosten stellen hierbei die Anzahl der erforderlichen DB-Zugriffe, die CPU-Zeit und die Anzahl der abzubrechenden Transaktionen (Rollbacks) dar. Also sollte diejenige Transaktion mit der geringsten Anzahl an Datenänderungen/-selektionen und mit der geringsten CPU-Intensität zurückgesetzt werden!
Bisherige Änderungen durch die Transaktion werden dadurch rückgängig gemacht, daß aus dem Logfile das before-Image in die Datenbank zurückgeschrieben wird. Beim Undo wird das Log-File rückwärts durchlaufen (bei einem Redo dagegen vorwärts). Ggf. wird ein fortgepflanzter Rollback angestoßen, da durch das Rücksetzen einer Transaktion alle von ihr abhängigen Transaktionen auch zurückgesetzt werden müssen.
Sei TC die Menge der zum Zeitpunkt eines Systemabsturzes aktiven Transaktionen.
Undo/Redo: Durchsuche das Log vom Abbruch bis zum letzten Checkpoint, führe ein Undo aus für die in dieser Zeit nicht abgeschlossenen Transaktionen, für die übrigen Transaktionen aus TC ein Redo
Undo/No-Redo: physikalisches Schreiben vor dem Commit (schlecht bei Hot-Spots), für die seit dem letzten Checkpoint nicht abgeschlossenen Transaktionen wird ein Undo ausgeführt,
No-Undo/Redo: nur abgeschlossene Objekte werden in die Datenbank geschrieben, für die seit dem letzten Checkpoint nicht abgeschlossenen Transaktionen wird ein Redo durchgeführt.
No-Undo/No-Redo: Alle Änderungen werden vor Commit in einer einzigen atomaren Operation die Datenbank geschrieben. Damit dies performant machbar ist, wird Shadowing angewendet. Nachteil: Jeder Zugriff auf das DBS ist indirekt, durch das Anfertigen von Kopien (Shadow) werden die Daten in schwer zu kontrollierender Weise über die Hintergrundspeicher verteilt.
werden für das Rollback von Transaktionen im Falle von Transaktionsfehlern oder Systemzusammenbrüchen benötigt. Die Speicherung erfolgt von BOT bis EOT.
Before-Images enthalten für jedes veränderte Objekt die ObjektID, den alten Wert des Objektes und die TransaktionsID.
werden für das Recovery nach Speicherfehlern und für das Wiederholen von nach dem letzten Checkpoint beendeten Transaktionen im Falle eines System-Zusammenbruches benötigt. Die Speicherung erfolgt unmittelbar vor EOT bis zum nächsten Dump / Checkpoint.
Natürlich zuerst in die Logfile. Anderfalls könnten nicht mit Sicherheit alle Operationen wieder rückgängig gemacht werden.
Gottfried Vossen
Datenbankmanagementsysteme
Heuer und Saake
Konzepte und Sprachen
Prof. Benn
Skript und Vorlesung
Relationale Datenbanken
Andreas Kelz